Fuel Efficiency Calculator Australia . the litres per 100km calculator converts how many kilometres travelled for a given amount of petrol to the standard l/100km. calculate your annual fuel costs and co 2 emissions. free fuel economy calculator you can use for a car, bus, truck, ship, plane, etc. Calculate fuel consumption in liters per 100km, price. You can estimate your fuel costs and co 2 emissions from your vehicles. this fuel estimator helps you calculate the total cost of fuel for your journey based on the distance traveled, your vehicle’s fuel. Search for a specific vehicle or compare several different vehicles and view a downloadable and shareable. a fuel efficiency calculator is a nifty tool designed to help you determine how efficiently your vehicle uses fuel. calculate daily, monthly & yearly fuel costs for petrol (gas) or diesel vehicles (fuel cost calculator australia).
from lachlanhuey.blogspot.com
You can estimate your fuel costs and co 2 emissions from your vehicles. this fuel estimator helps you calculate the total cost of fuel for your journey based on the distance traveled, your vehicle’s fuel. free fuel economy calculator you can use for a car, bus, truck, ship, plane, etc. calculate your annual fuel costs and co 2 emissions. calculate daily, monthly & yearly fuel costs for petrol (gas) or diesel vehicles (fuel cost calculator australia). Calculate fuel consumption in liters per 100km, price. a fuel efficiency calculator is a nifty tool designed to help you determine how efficiently your vehicle uses fuel. Search for a specific vehicle or compare several different vehicles and view a downloadable and shareable. the litres per 100km calculator converts how many kilometres travelled for a given amount of petrol to the standard l/100km.
Fuel consumption calculator mpg LachlanHuey
Fuel Efficiency Calculator Australia calculate daily, monthly & yearly fuel costs for petrol (gas) or diesel vehicles (fuel cost calculator australia). You can estimate your fuel costs and co 2 emissions from your vehicles. the litres per 100km calculator converts how many kilometres travelled for a given amount of petrol to the standard l/100km. free fuel economy calculator you can use for a car, bus, truck, ship, plane, etc. calculate your annual fuel costs and co 2 emissions. this fuel estimator helps you calculate the total cost of fuel for your journey based on the distance traveled, your vehicle’s fuel. Calculate fuel consumption in liters per 100km, price. calculate daily, monthly & yearly fuel costs for petrol (gas) or diesel vehicles (fuel cost calculator australia). a fuel efficiency calculator is a nifty tool designed to help you determine how efficiently your vehicle uses fuel. Search for a specific vehicle or compare several different vehicles and view a downloadable and shareable.
From www.kiamotors-site.com
Fuel Efficiency Guidelines Fuel Efficiency Calculator Australia this fuel estimator helps you calculate the total cost of fuel for your journey based on the distance traveled, your vehicle’s fuel. free fuel economy calculator you can use for a car, bus, truck, ship, plane, etc. Calculate fuel consumption in liters per 100km, price. a fuel efficiency calculator is a nifty tool designed to help you. Fuel Efficiency Calculator Australia.
From tfltruck.com
FuelEconomyChart The Fast Lane Truck Fuel Efficiency Calculator Australia Calculate fuel consumption in liters per 100km, price. calculate daily, monthly & yearly fuel costs for petrol (gas) or diesel vehicles (fuel cost calculator australia). a fuel efficiency calculator is a nifty tool designed to help you determine how efficiently your vehicle uses fuel. Search for a specific vehicle or compare several different vehicles and view a downloadable. Fuel Efficiency Calculator Australia.
From www.scribd.com
CO2 Calculator Passenger Fuel Efficiency Fuel Efficiency Calculator Australia a fuel efficiency calculator is a nifty tool designed to help you determine how efficiently your vehicle uses fuel. the litres per 100km calculator converts how many kilometres travelled for a given amount of petrol to the standard l/100km. calculate daily, monthly & yearly fuel costs for petrol (gas) or diesel vehicles (fuel cost calculator australia). . Fuel Efficiency Calculator Australia.
From appadvice.com
Toyota Forklift Fuel Efficiency Calculator by Toyota Material Handling Fuel Efficiency Calculator Australia Calculate fuel consumption in liters per 100km, price. this fuel estimator helps you calculate the total cost of fuel for your journey based on the distance traveled, your vehicle’s fuel. calculate daily, monthly & yearly fuel costs for petrol (gas) or diesel vehicles (fuel cost calculator australia). a fuel efficiency calculator is a nifty tool designed to. Fuel Efficiency Calculator Australia.
From www.webel.com.au
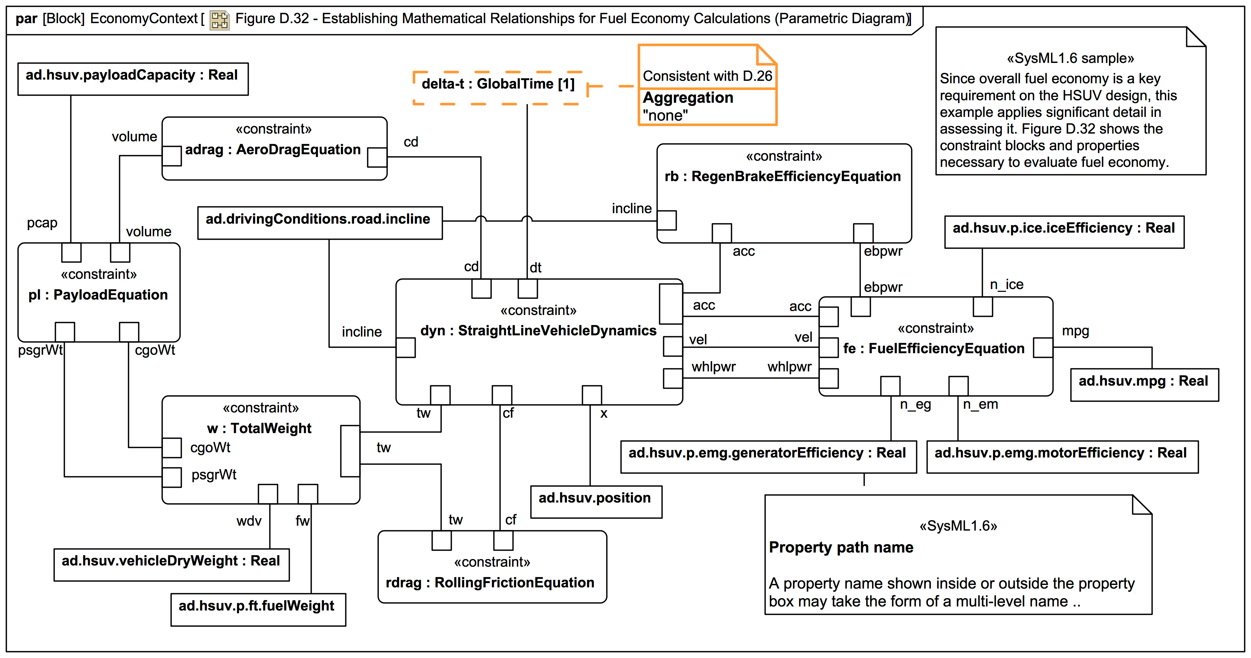
Figure D.32 Establishing Mathematical Relationships for Fuel Economy Fuel Efficiency Calculator Australia Search for a specific vehicle or compare several different vehicles and view a downloadable and shareable. the litres per 100km calculator converts how many kilometres travelled for a given amount of petrol to the standard l/100km. You can estimate your fuel costs and co 2 emissions from your vehicles. free fuel economy calculator you can use for a. Fuel Efficiency Calculator Australia.
From broganthomson.blogspot.com
Petrol cost mileage calculator BroganThomson Fuel Efficiency Calculator Australia this fuel estimator helps you calculate the total cost of fuel for your journey based on the distance traveled, your vehicle’s fuel. calculate daily, monthly & yearly fuel costs for petrol (gas) or diesel vehicles (fuel cost calculator australia). free fuel economy calculator you can use for a car, bus, truck, ship, plane, etc. a fuel. Fuel Efficiency Calculator Australia.
From play.google.com
Fuel economy Calculator Android Apps on Google Play Fuel Efficiency Calculator Australia calculate daily, monthly & yearly fuel costs for petrol (gas) or diesel vehicles (fuel cost calculator australia). this fuel estimator helps you calculate the total cost of fuel for your journey based on the distance traveled, your vehicle’s fuel. the litres per 100km calculator converts how many kilometres travelled for a given amount of petrol to the. Fuel Efficiency Calculator Australia.
From www.fity.club
Fuel Calculator Fuel Efficiency Calculator Australia calculate daily, monthly & yearly fuel costs for petrol (gas) or diesel vehicles (fuel cost calculator australia). this fuel estimator helps you calculate the total cost of fuel for your journey based on the distance traveled, your vehicle’s fuel. a fuel efficiency calculator is a nifty tool designed to help you determine how efficiently your vehicle uses. Fuel Efficiency Calculator Australia.
From www.autocraze.com.au
Great Tips on How to Achieve Better Fuel Efficiency Shop Wheels, Rims Fuel Efficiency Calculator Australia free fuel economy calculator you can use for a car, bus, truck, ship, plane, etc. Search for a specific vehicle or compare several different vehicles and view a downloadable and shareable. this fuel estimator helps you calculate the total cost of fuel for your journey based on the distance traveled, your vehicle’s fuel. a fuel efficiency calculator. Fuel Efficiency Calculator Australia.
From www.reddit.com
Fuel efficiency calculator spreadsheet r/snowrunner Fuel Efficiency Calculator Australia calculate your annual fuel costs and co 2 emissions. free fuel economy calculator you can use for a car, bus, truck, ship, plane, etc. the litres per 100km calculator converts how many kilometres travelled for a given amount of petrol to the standard l/100km. this fuel estimator helps you calculate the total cost of fuel for. Fuel Efficiency Calculator Australia.
From afma.org.au
Australian Fuel Efficiency Standards in the Works AfMA Fuel Efficiency Calculator Australia Calculate fuel consumption in liters per 100km, price. You can estimate your fuel costs and co 2 emissions from your vehicles. calculate your annual fuel costs and co 2 emissions. a fuel efficiency calculator is a nifty tool designed to help you determine how efficiently your vehicle uses fuel. Search for a specific vehicle or compare several different. Fuel Efficiency Calculator Australia.
From www.wikihow.com
5 Ways to Calculate Your Car's Fuel Efficiency (MPG) wikiHow Fuel Efficiency Calculator Australia Search for a specific vehicle or compare several different vehicles and view a downloadable and shareable. Calculate fuel consumption in liters per 100km, price. the litres per 100km calculator converts how many kilometres travelled for a given amount of petrol to the standard l/100km. free fuel economy calculator you can use for a car, bus, truck, ship, plane,. Fuel Efficiency Calculator Australia.
From aidynshritha.blogspot.com
Car fuel efficiency calculator AidynShritha Fuel Efficiency Calculator Australia Calculate fuel consumption in liters per 100km, price. the litres per 100km calculator converts how many kilometres travelled for a given amount of petrol to the standard l/100km. Search for a specific vehicle or compare several different vehicles and view a downloadable and shareable. this fuel estimator helps you calculate the total cost of fuel for your journey. Fuel Efficiency Calculator Australia.
From appadvice.com
Toyota Forklift Fuel Efficiency Calculator by Toyota Material Handling Fuel Efficiency Calculator Australia a fuel efficiency calculator is a nifty tool designed to help you determine how efficiently your vehicle uses fuel. the litres per 100km calculator converts how many kilometres travelled for a given amount of petrol to the standard l/100km. Search for a specific vehicle or compare several different vehicles and view a downloadable and shareable. You can estimate. Fuel Efficiency Calculator Australia.
From www.autoevolution.com
Australia Set to Improve Fuel Efficiency Standards autoevolution Fuel Efficiency Calculator Australia Calculate fuel consumption in liters per 100km, price. Search for a specific vehicle or compare several different vehicles and view a downloadable and shareable. calculate your annual fuel costs and co 2 emissions. the litres per 100km calculator converts how many kilometres travelled for a given amount of petrol to the standard l/100km. this fuel estimator helps. Fuel Efficiency Calculator Australia.
From toddhenrycatie.blogspot.com
Diesel Generator Fuel Consumption Formula Excel Cómo Calcular El Fuel Efficiency Calculator Australia free fuel economy calculator you can use for a car, bus, truck, ship, plane, etc. the litres per 100km calculator converts how many kilometres travelled for a given amount of petrol to the standard l/100km. calculate daily, monthly & yearly fuel costs for petrol (gas) or diesel vehicles (fuel cost calculator australia). Search for a specific vehicle. Fuel Efficiency Calculator Australia.
From appadvice.com
Fuel Efficiency Analyzer by S4t Group Fuel Efficiency Calculator Australia a fuel efficiency calculator is a nifty tool designed to help you determine how efficiently your vehicle uses fuel. calculate daily, monthly & yearly fuel costs for petrol (gas) or diesel vehicles (fuel cost calculator australia). free fuel economy calculator you can use for a car, bus, truck, ship, plane, etc. this fuel estimator helps you. Fuel Efficiency Calculator Australia.
From ceyidnqb.blob.core.windows.net
Fuel Efficiency Price Calculator at James Robinson blog Fuel Efficiency Calculator Australia You can estimate your fuel costs and co 2 emissions from your vehicles. the litres per 100km calculator converts how many kilometres travelled for a given amount of petrol to the standard l/100km. a fuel efficiency calculator is a nifty tool designed to help you determine how efficiently your vehicle uses fuel. calculate your annual fuel costs. Fuel Efficiency Calculator Australia.